Design
Mechanism Characteristics and Mapping
Consider the analysis mechanism for persistence.
- There might be a need for many (2,000) small objects (200 bytes each) to
be stored for a few seconds, with no need for them to
survive thereafter.
- There might be a need for several very large
objects to be stored permanently on disk for several months, never updated,
but with sophisticated means of retrieval.
These objects require different support
for persistency. The best option depends on the characteristics
of the design mechanism:
- In-memory storage: For up to 1 Mb total (size x
volume); very fast access for read, write, update.
- Flash card: For up to 8 Mb; slow update and write
access; moderate read access.
- Binary file: For 100 Kb to 200 Mb; slow update;
slow read-and-write access.
- Database management system (DBMS): For 100 Kb and
upward (essentially no upper limit); even slower update and read-and-write
access.
Note that these speeds are rated as slow only as compared
to in-memory storage. Obviously, in some environments, caching can improve
apparent access times. (See Figure 1.)
Figure 1. Mapping Analysis Mechanisms to Design Mechanisms and Classes
Mapping Design Mechanisms to Implementation Mechanisms
The persistence design mechanisms can be mapped to implementation
mechanisms as Figure 2 shows:

Figure 2. How persistence design
mechanism map to implementation mechanism
A possible mapping between analysis mechanisms and design mechanisms.
Dotted arrows mean "is specialized by," implying that the characteristics
of the design mechanisms are inherited from the analysis mechanisms but that
they will be specialized and refined.
After you have finished optimizing the mechanisms, the following
mappings exist (see Figure 3):
Figure 3. Mapping structure
after optimizing the mechanisms
The design decisions for a client class
in terms of mappings between mechanisms. The Flight
class needs two forms of persistency: in-memory
storage, implemented by a predefined
library routine, and a database, implemented with an off-the-shelf
ObjectStorage product.
The map must be navigable in both directions to make it easy
to determine client classes when changing implementation mechanisms.
Refining
the mapping between design and implementation mechanisms
Initially, the mapping between design mechanisms and implementation mechanisms
is likely to be less than optimal, but it will get the project running, identify
unforeseen risks, and trigger further investigations and evaluations. As the
project continues and you gain more knowledge, you will need to refine the mapping.
Proceed iteratively to refine the mapping between design and implementation
mechanisms. Eliminate redundant
paths, working both top-down and bottom-up.
Working top-down: When working top-down (from top to bottom), new and
refined use-case realizations will put new requirements on the necessary design
mechanisms through the analysis mechanisms that you need. These new requirements
might uncover additional characteristics of a design mechanism, forcing a split
between mechanisms. A compromise between the system's complexity and its performance
is also necessary:
-
Too many different design mechanisms make the system too complex.
- Too few design mechanisms can create performance problems for implementation
mechanisms that stretch the limits of the reasonable ranges of the values
of their characteristics.
Working bottom-up: When working bottom-up (from bottom to top) and
investigating the available implementation mechanisms, you might find products
that satisfy several design mechanisms at once, but force some adaptation or
repartitioning of your design mechanisms. You want to minimize the number of
implementation mechanisms you use, but too few of them can also lead to performance
problems.
After you decide to use a DBMS to store class A objects, you might be tempted
to use it to store all objects in the system. This could be very inefficient
or very cumbersome. Not all objects that require persistency need to be stored
in the DBMS. Some objects may be persistent, but one application may access
them frequently, while other applications access them only infrequently. A hybrid
strategy, in which the object is read from the DBMS into memory and periodically
synchronized, may be the best approach.
Example
A flight can be stored both in memory for fast access and
in a DBMS for long-term persistency. However, this triggers a need for a mechanism
to synchronize both.
It is not uncommon to have more than one design mechanism associated with
a client class as a compromise between different characteristics.
Because implementation mechanisms often come in bundles in off-the-shelf components
(operating systems and middleware products), some optimization based on cost,
impedance mismatch, or uniformity of style needs to occur. Also, mechanisms
are often interdependent, which makes clear separation of services into design
mechanisms difficult.
Examples
- The notification mechanism can be based on the inter-process communication
mechanism.
- The error reporting mechanism can be based on the persistency mechanism.
Refinement continues over the whole Elaboration phase, and is always a compromise
between:
- An exact fit with the requirements of the clients of the design mechanism,
in terms of the expected characteristics.
-
The cost and complexity of having too many different implementation mechanisms to acquire and integrate.
The overall goal is always to have a simple, clean set of mechanisms that
give conceptual integrity, simplicity, and elegance to a large system.
Describing Design Mechanisms
As with analysis mechanisms, design mechanisms can be modeled using a collaboration, which may instantiate one or more
architectural or design patterns (see Guideline: Using Patterns).
Example: A persistence mechanism
This example uses an instance of a pattern for RDBMS-based persistency drawn
from Java™
Database Connectivity (JDBC). Although we present the design here,
JDBC supplies actual code for some of the classes. Therefore, it is a short
step from what is presented here to an implementation mechanism.
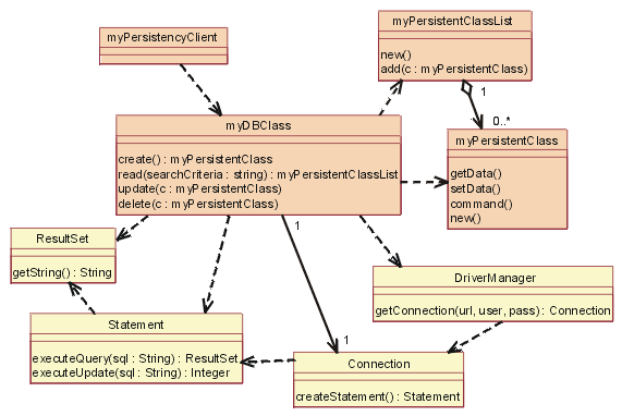
Figure 4, titled JDBC: Static view, shows the classes (actually,
the classifier roles) in the collaboration.

Figure 4. JDBC: Static view
The yellow classes are the ones that were supplied. The others,
in tan (myDBClass and so on),
were bound by the designer to create the mechanism.
In a Java database class, a client will work with a DBClass
to read and write persistent data. The DBClass
is responsible for accessing the JDBC database, using the DriverManager
class. Once a database connection is open, the DBClass
can then create SQL statements that will be sent to the underlying RDBMS
and executed using the Statement class. The Statement
class is what communicates with the database. The result of the SQL query
is returned in a ResultSet object.
The DBClass is responsible for making another class instance
persistent. It understands the OO-to-RDBMS mapping and can interface with the
RDBMS. The DBClass flattens the
object, writes it to the RDBMS, and then reads the object data from the RDBMS
and builds the object. Every class that is persistent has a corresponding DBClass.
The PersistentClassList is used to return a set of persistent
objects as a result of a database query, for example: DBClass.read().
A series of dynamic views follow, in Figures 5 thorough 9, to
show how the mechanism actually works.
Figure5. JDBC: Initialize
Initialization must occur before any persistent class can be accessed.
To initialize the connection to the database, the DBClass
must load the appropriate driver by calling the DriverManager
getConnection() operation with a URL, user, and password.
The operation getConnection()
attempts to establish a connection to the given database URL. The driver manager
attempts to select an appropriate driver from the set of registered JDBC drivers.
Parameters
URL: A database URL in the form jdbc:subprotocol:subname.
This URL is used to locate the actual database server and is not Web-related,
in this instance.
user: The database user who is making the connection.
pass: The user's password
Returns
A connection to the URL.
Figure 6. JDBC: Create
To create a new class, the persistency client asks the DBClass
to create the new class. The DBClass
creates a new instance of PersistentClass
with default values. The DBClass
then creates a new Statement
using the Connection class createStatement()
operation. The Statement runs,
and the data is added to the database.
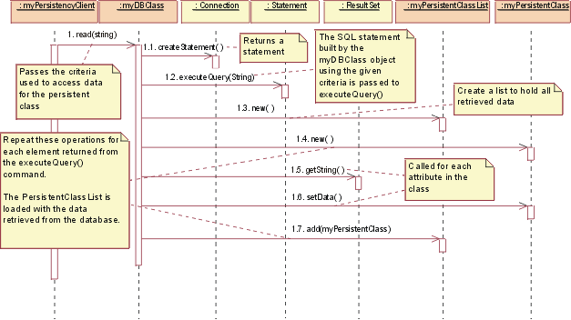
Figure 7. JDBC: Read
To read a persistent class, the persistency client asks the DBClass
to read. The DBClass creates
a new Statement using the Connection
class createStatement() operation. The Statement is executed, and the
data is returned in a ResultSet
object. The DBClass then creates
a new instance of the PersistentClass
and populates it with the retrieved data. The data is returned in a collection
object, an instance of the PersistentClassList
class.
Note:
The string passed to executeQuery()
is not necessarily exactly the same string as the one passed into the
read(). The DBClass
will build the SQL query to retrieve the persistent data from the database,
using the criteria passed into the read().
This is because it is not useful for the client of the DBClass
to know the internal structure of the database to create a valid query. This
knowledge is encapsulated within DBClass.
Figure 8. JDBC: Update
To update a class, the persistency client asks the
DBClass to update. The DBClass
retrieves the data from the given PersistentClass
object, and creates a new Statement
using the Connection class createStatement()
operation. Once the Statement
is built, the database is updated with the new data from the class.
Remember: It is the job of the DBClass
to flatten the PersistentClass and
write it to the database. That is why it must be retrieved from the given PersistentClass
before creating the SQL Statement.
Note:
In the above mechanism, the PersistentClass
must provide access routines for all persistent data so that
DBClass can access them. This provides external access to certain persistent
attributes that would have been private otherwise. This is a price you have
to pay to pull the persistence knowledge out of the class that encapsulates
the data.
Figure 9. JDBC: Delete
To delete a class, the persistency client asks the DBClass
to delete the PersistentClass.
The DBClass creates a new Statement
using the Connection class createStatement()
operation. The Statement is
executed and the data is removed from the database.
In the actual implementation of this design, you would make some
decisions about the mapping of DBClass
to the persistent classes, such as having one DBClass
per persistent class and allocating them to appropriate packages. These packages
will depend on the supplied java.sql file (see JDBC:
API Documentation) package that contains the supporting
classes DriverManager, Connection, Statement,
and ResultSet. |